Логово верстальщика – Telegram
Логово верстальщика
8.02K subscribers
996 photos
48 videos
4 files
1.72K links
Канал для верстальщиков с инфой о HTML и CSS, а так же JavaScript на уровне верстальщиков.

Канал на бирже - https://telega.in/c/webdevlair

По вопросам рекламы или разработки: @g_abashkin
Download Telegram
​​👤Testplane в опенсорсе: автоматизируем пользовательские сценарии в веб-интерфейсах

В этой статье хочу рассказать про историю создания инструмента Testplane, который предназначен для тестирования пользовательских сценариев во фронтенде и теперь доступен в опенсорсе.

Читать...
​​🕹Desert Racer: Первая игра, разработанная исключительно на CSS с возможностью управления свайпом

В данной статье мы рассмотрим упомянутые техники и обсудим общие этапы создания игры со свайп-управлением.

Читать...
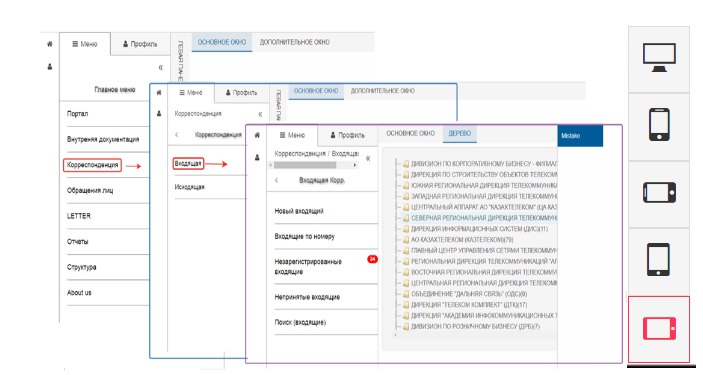
​​🤔Немного о Skin интерфейсе

В этой статье автор расскажет о том, как Skin позволяет организовать доступ к системе через веб-интерфейс, а также об особенностях его функциональности, включая адаптивное меню, поисковые функции, счетчики пунктов и другие features.

Читать...
​​📚Веб-разработка: 15 материалов для самостоятельного изучения

В этой статье вы узнаете о 15 ресурсах для самостоятельного изучения веб-разработки, включая материалы по CSS, JavaScript и HTML.

Читать...
​​🔒CSS и безопасность данных

В этой статье я предлагаю поговорить о безопасности CSS.

Читать...
​​😵Анимация в веб-интерфейсе

В этой статье вы узнаете о роли анимации в веб-интерфейсе и как она может улучшить пользовательский опыт.

Читать...
​​🌚Изменить цвета и кнопки сервиса — и не сломать дизайн-систему

В этой статье автор расскажет о том, как изменить внешний вид сервиса без нарушения дизайн-системы.

Читать...
​​🎩Сложнейшая проблема компьютерных наук: центрирование

Из данной статьи вы узнаете о проблемах центрирования в веб-дизайне и веб-разработке, о способах центрирования элементов с использованием flexbox и grid, а также увидите примеры плохого центрирования текста и элементов на различных сайтах и приложениях.

Читать...
​​🧐Как мы применяем гибкую вёрстку для адаптива страниц под большие экраны

В этой статье я расскажу о том, как мы при помощи гибкой вёрстки настроили отображение контента на широких экранах.

Читать...
​​😎Путь к потрясающему CSS Easing с помощью новой функции linear()

В этой статье автор рассматривает текущее состояние CSS easing и демонстрирует, чего можно ожидать от linear(), включая удобные инструменты для работы с ней уже сегодня.

Читать...
​​😎Применение ключевого слова revert-layer в CSS

В этой статье мы рассмотрим каскадные слои CSS и, в частности, ключевое слово revert-layer, с помощью которого можно усовершенствовать работу со стилями.

Читать...
​​🙃Доводы против самозакрывающихся тегов в HTML

В этой статье автор расскажет о истории самозакрывающихся тегов в HTML, начиная с периода XHTML и XML, и заканчивая современным HTML5.

Читать...
​​🎃Рендерим таблицы с помощью Symbiote.js

В этой статье, я хочу показать базовые приемы работы с HTML-таблицами при использовании библиотеки Symbiote.js.

Читать...
​​👩‍💻Как мы создавали дизайн-систему: опыт компании Звук

В этой статье я расскажу, зачем нам нужна дизайн-система и в каком виде она существует в нашем проекте.

Читать...
​​🐊Эволюция в мире UX: как мы создали паттерн проектирования и упростили прогулки пользователей по панели управления

В этой статье расскажу, что из этого получилось и какие цели мы ставили перед собой при подготовке паттерна.

Читать...
​​🎗Как веб-технологии помогают искать золото

В этой статье я хочу рассказать о своем опыте добавления графического интерфейса пользователя, созданного с помощью HTML-разметки и CSS-стилей, к ранее разработанному мной консольному приложению для золотодобывающей компании.

Читать...
​​📊 В чем разница между UI и UX. Детальное сравнение

В этой статье вы узнаете о разнице между дизайном пользовательского интерфейса (UI) и дизайном пользовательского опыта (UX), их основных задачах и ролях при создании продуктов.

Читать...
​​😍Вписаться в интерфейс, но не слиться с ним

В этой статье я расскажу о предпосылках и гипотезах, с которых мы начали изменения, о методологии исследования и, конечно же, покажу финальный результат.

Читать...
​​🤠Обзор архитектуры Compose с использованием паттерна «координатор»

В этой статье рассмотрим, пример реализации архитектуры UI-слоя на Compose, которая основывается на Uni-directional data flow и state hoisting с использованием паттерна «координатор» для навигации.

Читать...
​​🎵Записываем музыку при помощи CSS Grid

В этой статье автор описывает прототип Scribe, который преобразует JSON в SVG для отображения нотной записи.

Читать...
​​👥Как мы «подружили» цифровые продукты холдинга «Финам» с помощью дизайн-системы

В этой статье я расскажу, как мы вместе с командой «Финам» придумали единый визуальный стиль для всех продуктов холдинга и создали UI Kit с набором готовых дизайн-решений.

Читать...